As everyone knows, sensitivity is of great importance to shooting games. Without proper sensitivity settings, you will not even be able to aim at your enemy or move your crosshair. In this tutorial, you will learn how to set Y sensitivity for shooting games on LDPlayer.
Note: The feature talked about in detail here is only available for the version 4.0.17 or above.
Ensure that you have Notepad++ installed on your PC first.
Below, Free Fire, one of the most popular shooting games, will be taken for example.
Steps:
1. Open the destination folder of LDPlayer.

2. Open the vms folder.

3. Open the recommendConfigs folder and find free fire@01(Default) or free fire@02(Backpack at the bottom) if you are using our provided key mappings.

4. Edit one of the file with Notepad++. If your Backpack is in the bottom left corner, free fire@02(Backpack at the bottom) needs you to edit; if your Backpack is only in the left side, free fire@01(Default) is the one to be edited by you.

But if your key mapping has been customized, please open the customizeConfigs folder to find the relevant file to edit.

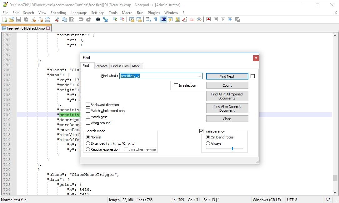
5. Search for 'sensitivity_y'.

6. Change the number of sensitivity_y to any one of numbers from 1-10. The larger this number is, the higher Y sensitivity you will get.
7. Save your change by pressing Ctrl+S or clicking the following option and then close Notepad++.

8. Restart LDPlayer for changes to take effect.